Component parts
Component part location


Component description
| Component | Description |
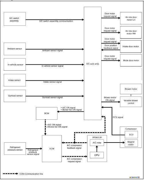
| A/C auto amp. | A/C auto amp. controls front automatic air conditioning system by inputting and calculating signals from each sensor and each switch. |
| A/C Compressor | Vaporized refrigerant is drawn into the A/C compressor from the evaporator, where it is compressed to a high pressure, high temperature vapor. The hot, compressed vapor is then discharged to the condenser. |
| A/C switch assembly | The A/C switch assembly controls the operation of the A/C and heating system based on inputs from the temperature control knob, the mode switches, the blower control dial, the ambient temperature sensor, the intake sensor, and inputs received from the ECM across the CAN. Diagnosis of the A/C switch assembly can be performed using the CONSULT. |
| Air mix door motor LH | The air mix door controls the mix of hot or cold air that enters the ventilation system. It is controlled by the A/C auto amp. based on the position of the temperature dial. The air mix door motor LH receives position commands from the A/C auto amp. |
| Air mix door motor RH | The air mix door controls the mix of hot or cold air that enters the ventilation system. It is controlled by the A/C auto amp. based on the position of the temperature dial. The air mix door motor RH receives position commands from the A/C auto amp. |
| Ambient sensor | The ambient sensor measures the temperature of the air surrounding the vehicle. The sensor uses a thermistor which is sensitive to the change in temperature. The electrical resistance of the thermistor decreases as temperature increases. |
| BCM | The BCM receives the fan ON and A/C ON signals from the A/C auto amp. and sends a compressor ON request to the ECM. |
| Blower motor | The blower motor varies the speed at which the air flows through the ventilation system. |
| Blower motor relay | The blower motor relay controls the flow of current to fuse 20, 21 and 22 in the Fuse Block (J/B). The relay is connected directly to ground, and is energized when the ignition switch is in the ON or START position. |
| ECM | The ECM sends a compressor ON request to the IPDM E/R based on the status of engine operation and load as well as refrigerant pressure information. If all the conditions are met for A/C operation, the ECM transmits the compressor ON request to the IPDM E/R. The ECM shares the refrigerant pressure sensor signal, engine RPM, and engine coolant temperature with the A/C auto amp. via CAN communication line |
| Fuse Block (J/B) | Located in the passenger compartment, behind the left lower IP, the Fuse Block (J/B) contains the blower motor relay and several fuses required for the air conditioner control system. |
| Intake door motor | The intake door motor controls the position of the intake door.
Fresh air is allowed to enter the cabin
in one position, and recirculated inside air is allowed to enter in the
other position. At times the A/C
auto amp. may command partial fresh or recirculation based on evaporator
or coolant temperatures.
The intake door motor receives position commands from the A/C auto amp. and reports actual door position back via an LCU (Local Control Unit) installed inside the motor. The LCU reads the door position from a Position Balanced Resistor (PBR), also part of the motor, and returns that information to the A/C auto amp. The LCU switches the polarity of the circuits connected to the DC motor to drive the motor forward or backward as requested by the A/C auto amp. |
| Intake sensor | The intake sensor measures the temperature of the front evaporator fins. The sensor uses a thermistor which is sensitive to the change in temperature. The electrical resistance of the thermistor decreases as temperature increases. |
| In-vehicle sensor | In-vehicle sensor measures temperature of intake air that flows
through aspirator to passenger room.
The sensor uses a thermistor which is sensitive to the change in temperature. The electrical resistance of the thermistor decreases as temperature increases. |
| IPDM E/R | Refer to PCS-7, "RELAY CONTROL SYSTEM : System Description". |
| Mode door motor | The mode door controls the direction the conditioned air passes
through the ventilation system.
Through a series of levers and gears, the mode door controls the defrost door, the foot door, and the vent door. There are 5 preset positions: VENT, B/L, FOOT, D/F, and DEF. The FOOT position can be set to allow some airflow through to the defroster vent, or to completely block the defroster vent using the CONSULT. The mode door motor receives position commands from the A/C auto amp. |
| Refrigerant pressure sensor | Refer to EC-29, "Refrigerant Pressure Sensor". |
| Sunload sensor | Sunload sensor measures sunload amount. This sensor is a dual system so that sunload for driver side and passenger side are measured separately. This sensor converts sunload amount to voltage signal by photodiode and transmits to A/C auto amp. |
System
System diagram

System description
Control by A/C auto amp.
Ambient sensor (setting temperature correction)
In-vehicle sensor [in-vehicle temperature correction]
Intake sensor (intake temperature correction)
Sunload sensor (sunload amount correction)
Set temperature correction
A/C auto amp. performs correction to the target temperature set by the temperature control switch so as to match the temperature felt by the passengers depending on the ambient temperature detected by the ambient sensor, and controls it so the in-vehicle temperature is always the most suitable.
Control by ECM
Refer to EC-47, "COOLING FAN CONTROL : System Description".
Refer to EC-46, "AIR CONDITIONING CUT CONTROL : System Description".
Control by IPDM E/R
Refer to PCS-7, "RELAY CONTROL SYSTEM : System Description".
Refer to EC-47, "COOLING FAN CONTROL : System Description".
Control by BCM
Refer to BCS-8, "BODY CONTROL SYSTEM : System Description".
Air flow control
DESCRIPTION
AUTOMATIC AIR FLOW CONTROL

STARTING AIR FLOW CONTROL

LOW COOLANT TEMPERATURE STARTING CONTROL
If the engine coolant temperature is 56В°C (133В°F) or less, to prevent a cold discharged air flow, A/C auto amp. suspends blower motor activation for a maximum of 150 seconds depending on target air mix door opening angle. After this, blower motor control signal is increased gradually, and blower motor is activated.

HIGH IN-VEHICLE TEMPERATURE STARTING CONTROL
When front evaporator fin temperature is high [intake sensor value is 35В°C (95В°F) or more], to prevent a hot discharged air flow, A/C auto amp. suspends blower motor activation for approximately 3 seconds so that front evaporator is cooled by refrigerant.
FAN SPEED CONTROL AT DOOR MOTOR OPERATION
When mode door motor is activated while air flow is more than the specified value, A/C auto amp. reduces fan speed temporarily so that mode door moves smoothly.
Air inlet control
The intake door is automatically controlled by the temperature setting, ambient temperature, in-vehicle temperature, intake temperature, amount of sunload and ON/OFF operation of the compressor.
Intake door automatic control selects FRE, 20% FRE, or REC depending on a target air mix door opening angle, based on in-vehicle temperature, ambient temperature, and sunload.

Air outlet control

Compressor control
DESCRIPTION
COMPRESSOR PROTECTION CONTROL AT PRESSURE MALFUNCTION
When high-pressure side value that is detected by refrigerant pressure sensor is as per the following state, ECM requests IPDM E/R to turn A/C relay OFF and stops the compressor.
COMPRESSOR OIL CIRCULATION CONTROL
When the engine starts while the engine coolant temperature is 56В°C (133В°F) or less, ECM activates the compressor for approximately 6 seconds and circulates the compressor lubricant once.
LOW TEMPERATURE PROTECTION CONTROL

AIR CONDITIONING CUT CONTROL
When set engine is running is excessively high load condition, ECM requests IPDM E/R to turn A/C relay OFF, and stops the compressor. Refer to EC-46, "AIR CONDITIONING CUT CONTROL : System Description".
Door control
AIR MIX DOOR MOTOR (DRIVER SIDE)
DESCRIPTION
DRIVE METHOD

AIR MIX DOOR MOTOR (PASSENGER SIDE)
DESCRIPTION
DRIVE METHOD

MODE DOOR MOTOR
DESCRIPTION
Drive method

Intake door motor

Switches and their control function

Fresh air intake
Recirculation air
Discharge air
Defroster
Center ventilator
Side ventilator
Rear ventilator
Front foot
Rear foot

*: Inlet status is displayed by indicator during activating automatic control
Air distribution

Temperature control

Fail-safe
FAIL-SAFE FUNCTION
If a communication error exists between the A/C auto amp., and the AV control unit and preset switch for 30 seconds or longer, air conditioning is controlled under the following conditions:
A/C switch : ON
Air outlet : AUTO
Air inlet : FRE (Fresh air intake)
Blower fan speed : AUTO
Set temperature : Setting before communication error occurs
OPERATION
Switch Name and Function
CONTROL OPERATION
A/C Switch Assembly

Switch Operation



Diagnosis system (A/C AUTO AMP.)
Description
Air conditioning system performs self-diagnosis, operation check, function diagnosis, and various settings using diagnosis function of each control unit.

Consult Function (HVAC)
Consult can display each diagnosis item using the diagnosis test modes as shown.
Consult application items

Self-diagnostic result
Refer to hac-38, "dtc index".
Display item list


*: Perform self-diagnosis under sunshine. When performing indoors, aim a light (more than 60 w) at sunload sensor, otherwise self-diagnosis reports an error even though the sunload sensor is functioning normally.
Data monitor
Display item list


Work support

Note:
When the battery cable is disconnected from the negative terminal or when the battery voltage becomes 10v or less, the setting of work support may be cancelled.
Active test

HVAC test

Note:
Perform the inspection of each output device after starting the engine, because the a/c compressor has been operating.
DIAGNOSIS SYSTEM (BCM)
Common item
COMMON ITEM : CONSULT Function (BCM - COMMON ITEM)
Application item
Consult performs the following functions via can communication with bcm.

System application
BCM can perform the following functions.

Air conditioner
AIR CONDITIONER : CONSULT Function (BCM -AIR CONDITIONER)
Data monitor

DIAGNOSIS SYSTEM (IPDM E/R)
Diagnosis Description
AUTO ACTIVE TEST
Description
In auto active test, the ipdm e/r sends a drive signal to the following systems to check their operation.
Operation Procedure
Note:
Never perform auto active test in the following conditions.
Note:
When auto active test is performed with hood opened, sprinkle water on windshield beforehand.
Note:
Inspection in auto active test
When auto active test is actuated, the following operation sequence is repeated 3 times.

Concept of auto active test

Therefore, the can communication line between ipdm e/r and bcm is considered normal if the auto active test starts successfully.
Diagnosis chart in auto active test

Consult Function (IPDM E/R)
APPLICATION ITEM
Consult performs the following functions via can communication with ipdm e/r.


ECU Identification
The IPDM E/R part number is displayed.
SELF DIAGNOSTIC RESULT
Refer to PCS-20, "DTC Index".
DATA MONITOR

ACTIVE TEST


CAN DIAG SUPPORT MNTR
Refer to LAN-13, "CAN Diagnostic Support Monitor".
Preparation
ECU diagnosis informationSystem description
System
Can communication system
Can communication system : system description
CAN (Controller Area Network) is a serial communication line for real time
application. It is an on-vehicle multiplex
communication line with high data communication speed and excellent error
detection ability. Man ...
U0140 Lost communication (BCM)
DTC Logic
DTC DETECTION LOGIC
DTC
CONSULT screen terms
[Trouble diagnosis content]
DTC detection condition
Possible causes
U0140
LOST COMM (BCM)
[Lost Communication With
Body Control Module]
When the ignition switch is ON, TCM is unable
to receive the CAN ...
U1010 control unit (can)
Description
Initial diagnosis of combination meter.
Dtc logic
Dtc detection logic
Dtc
Display contents of consult
Detection condition
Possible malfunction
U1010
CONTROL UNIT (CAN)
[U1010]
When detecting error during the initial diagnosis of
the can controlle ...